×
Enterprise Version
Generate
History
Private Creation
Private Creation
Create private works that are only visible to yourself.
[Private Creation] is a premium feature that is available after becoming an SVIP.
Generate
Already the end
No Data
No Data
Details
Report
Not Interested
Original
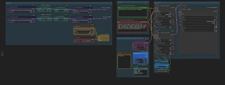
Wan 3.0 Image Generator
1.4K
0
387
2025-12-22 00:02:43 Update
#Realistic
#Anime
#Illustration
#Art
#Popular
Wan 3.0 Image Generator
Wan 3.0 Image Generator
Rating & Review
Write a Review
5.0
/5
0 Ratings
Not enough ratings or reviews received yet
No data available
I
iLegal Tech
2.2K
36.9K
Follow
Explore Related
Nano Flux Pro 2 Video
5
459
53
I
iLegal Tech
WAN2.2 T2VS Scenes
0
4.9K
45
�
🌸•Oriora•🌷
Ultra WAN 2.5 I2V
3
301
35
A
Ai-GMQ
Wan2.1 Express I2V Workflow
0
5.8K
19
S
SeaArt Comfy Helper
WAN 2.2 FusionX
4.5
2.4K
12
M
Max Rozhkov
SD1.5,SDXL refined with Wan2.2
0
470
11
K
KHL
Download SeaArt App
Continue your AI creation journey on mobile devices
More