×
Enterprise Version
Generate
History
Private Creation
Private Creation
Create private works that are only visible to yourself.
[Private Creation] is a premium feature that is available after becoming an SVIP.
Generate
Already the end
No Data
No Data
Details
Report
Not Interested
Original
Image a Cartoon
202
0
75
2025-06-23 22:20:08 Update
#Filter Effects
#Anime
#Image to Image
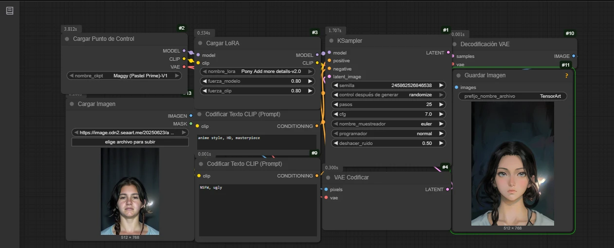
cartoon image.
Image a Cartoon
Rating & Review
Write a Review
--
/5
0 Ratings
Not enough ratings or reviews received yet
No data available
J
Jorge Leiva DJLOVE
0
98
Follow
Explore Related
Wan 2.2 - Tear and release on face (no tongue out) - Random Seed
4.8
2.5K
131
H
harvey
【TOP1】Image turn to anime style
5
2.1K
68
青
青苹果
Anime repainting(1)
4.5
1.9K
39
D
DL
Turn yourself into an anime character
0
83
9
S
som1000
Miside Style
5
78
7
洛
洛希瓣酒徒
Progress duration
0
315
4
X
xianzhu
Download SeaArt App
Continue your AI creation journey on mobile devices
More